
Du finner en mappe for hver seksjon under Bilder → Bildearkiv: Hjem 1, Hjem 2, Hjem 3

I eksempelet under bruker vi Mal 1 (Hjem 1) og legger til bildet Alt du trenger til skisesongen i samlingen Banner 740x600px (Hjem).
→ 
Hvordan du kan legge til ett nytt bannerbilde
1. Finn mappen for bannerbilder i bildearkivet
1. Gå til Arkiv i venstremenyen
2. Klikk på Bilder → Bildearkiv → Hjem 1 → Banner 740x600px
3. Klikk på Nytt bilde i toppmenyen for å legge til ett bilde om gangen

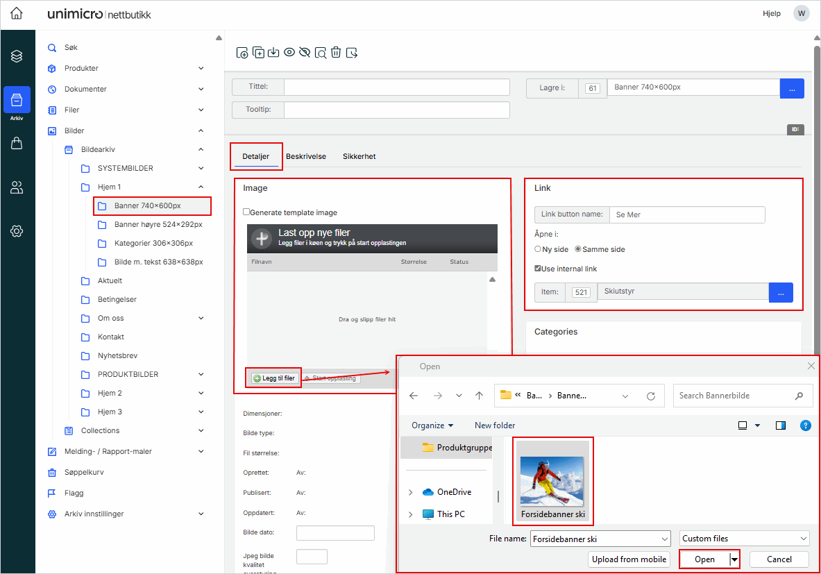
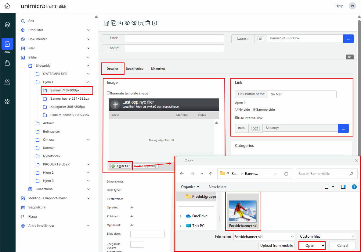
2. Legg til URL (Lenke) og Last opp nytt ett bilde
1. Sørg for at du står på fanen Detaljer
2. I feltet Link:
3. I feltet Image:

4. Klikk på Legg til filer igjen om du vil legge til flere bilder
5. Klikk på det røde minus tegnet til høyre for å fjerne bilder
6. Klikk på Start opplasting
→ 
3. Legg til tekst
1. Klikk på fanen Beskrivelse
2. I feltet Bildetekst, skriv inn teksten som skal vises på bildet
3. Klikk på Publiser for å gjøre bildet synlig på forsiden

5. Rediger visningsrekkefølge på forsiden
Listen i feltet Categories viser bildene slik de vil vises på forsiden. Du kan endre rekkefølgen ved å gjøre følgende:
1. Klikk på Change order
2. I vinduet som åpnes, sett hake ved bildet du vil flytte:
-
- UP: Flytt bildet ett hakk opp
- DOWN: Flytt bildet ett hakk ned
- TOP: Flytt bildet til toppen
- BOTTOM: Flytt bildet til bunnen
3. Klikk på Close i høyre hjørne for å bekrefte endringene
4. Klikk på Publiser i toppmenyen for å gjøre endringene synlige på forsiden

Ekstra funksjoner for bildesamlinger
Du finner denne visningen under Arkiv→ Bilder → Collections → Hjem 1 → Banner høyre 524x292px (Hjem)
Endre visningsrekkefølge:
Bildene vises i samme rekkefølge som i listen. Dra og slipp bildene, eller bruk pilene i toppmenyen.
Tidsstyrt visning:
Bruk feltene Aktiv fra og Aktiv til for å styre når bildet skal være synlig. Perfekt for planlagte kampanjer.
