1. Opprett en ny artikkel-kategori
1. Gå til Arkiv → Dokumenter → Aktuelt
2. Klikk på Aktuelt-mappen
3. Klikk på Opprett ny subkategori i toppmenyen
4. Skriv inn ønsket navn på artikkel-kategorien
5. Sett hake ved Opprett ny listeside
6. Klikk på OK for å bekrefte
Ved å sette hake ved Opprett ny listeside, opprettes det en egen side som viser alle artiklene i kategorien samlet. Hvis du ikke setter hake, kan du fortsatt sortere artikler inn i kategorien, men de vil ikke vises samlet for kundene.

2. Åpne og rediger detaljer for artikkel-kategorien
1. Klikk på ønsket artikkel-kategori i venstremenyen
2. Klikk på Vis kategori detaljer i toppmenyen

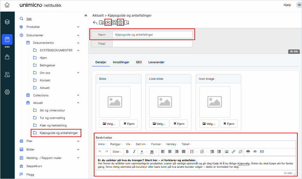
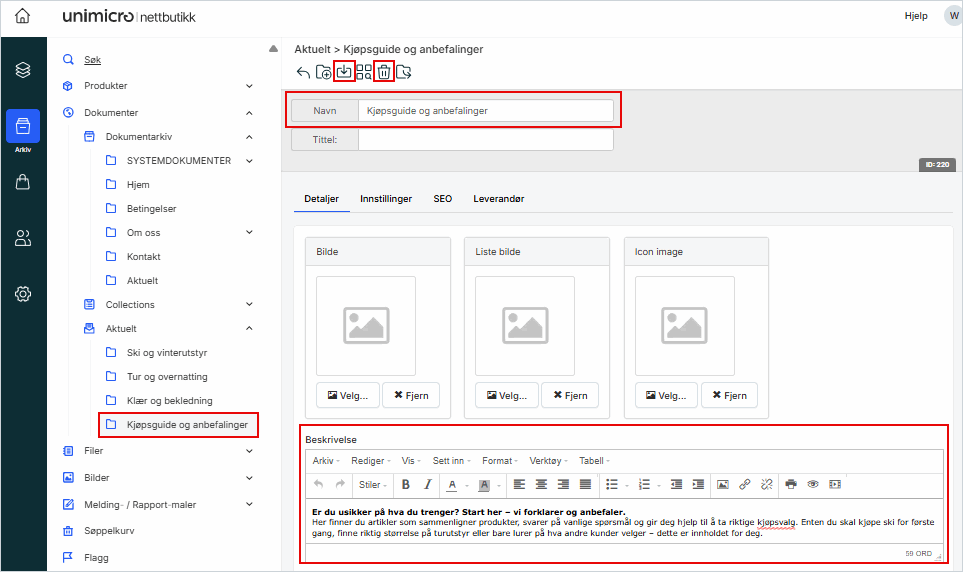
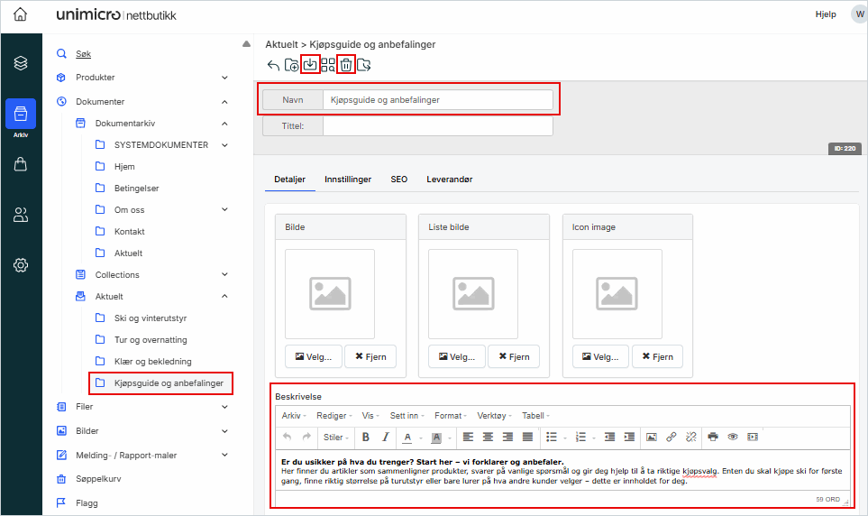
3. Endre navn, legg til beskrivelse eller slette aktuelt-kategorien
1. I feltet Navn: Skriv inn nytt navn
2. I feltet Beskrivelse: Skrive en kort beskrivelse som vises øverst på kategorisiden
3. Klikke på Lagre i toppmenyen for å lagre endringene og gjøre dem synlige i nettbutikken
4. Klikk på Slett i toppmenyen: Dersom du ikke lenger ønsker kategorien
